Implantação

Com o objetivo de promover, implantar e implementar a política de triagem neonatal para doenças genéticas, metabólicas e congênitas no âmbito do SUS, visando o acesso universal, integral e equânime, com foco na prevenção, na intervenção precoce e no acompanhamento permanente das pessoas com as doenças incluídas no Programa Nacional de Triagem Neonatal, foi desenvolvido por meio de parceria com o Núcleo de Ações e Pesquisa em Apoio Diagnóstico / NUPAD e o Ministério da Saúde, um software com vistas ao monitoramento informatizado dos processo laboratoriais e de acompanhamento do programa de Triagem Neonatal Biológica.

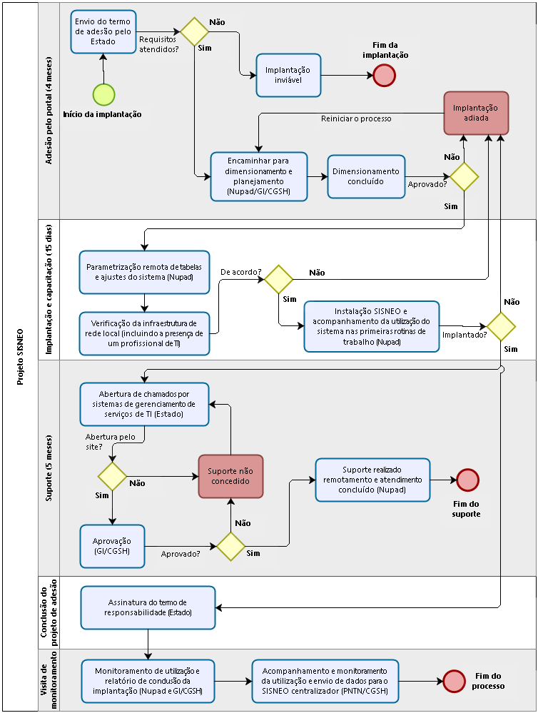
Considerando que as parcerias têm uma temporalidade em sua execução a adesão dos estados ao software deverá ocorrer no período compreendido entre julho/2017 a setembro/2017, sendo o processo de implantação organizado e planejado pós-adesão ao sistema conforme adesões recebidas (ordem cronológica de adesão).


Processo de Implantação:

1Termo de Adesão

2Apoio Técnico

3Implantação / Treinamento

Estados SISNEO
  • Em produção
  • Instalado
  • Em implantação
  • Adesão cancelada
feature img

O SISNEO possibilita o envio de dados para um módulo central do departamento de informática do SUS (DATASUS), o que permite um monitoramento completo do PNTN. O software será fornecido pelo Ministério da Saúde a todos os estados que tiverem interesse.